Fenster "Nachweisdetails", Auswertung Ergebnisse Lastkombination
Fenster "Nachweisdetails", Auswertung Ergebnisse Lastkombination
5. März 2026
061661
  • RFEM 6
  • Stahlbau
  • Spannungsnachweis
    • Stahlverbindungen
    • Eurocode 3
    • EN 1993-1-8

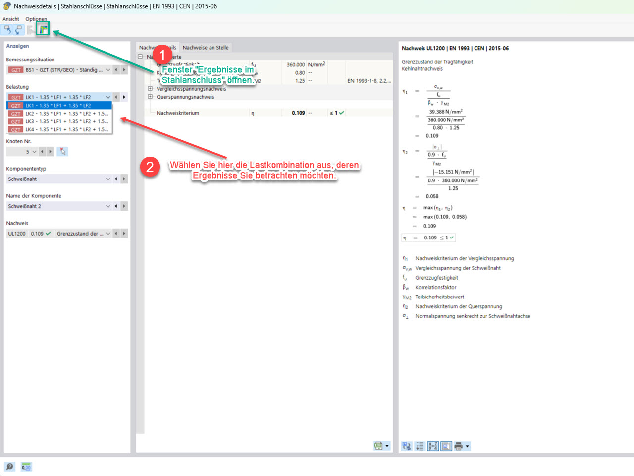
FAQ 5785, Bild 3 | Fenster "Nachweisdetails" zur Auswahl der jeweiligen Lastkombination.

Fenster "Nachweisdetails", Auswertung Ergebnisse Lastkombination

Das Bild zeigt das Fenster "Nachweisdetails" zur zur Auswahl der jeweiligen Lastkombination.
  • Add-On Stahlanschlüsse
  • Stahlanschlüsse
  • Ergebnis
  • Ergebnisse im Stahlanschluss
  • Auswertung
Verwendet in
  • Ergebnisse im Stahlanschluss - Auswahl der zu betrachtenden Lastkombinationen
Teilen