70x
005785
4. März 2026

Ergebnisse im Stahlanschluss - Auswahl der zu betrachtenden Lastkombinationen

Das Add-On Stahlanschlüsse bietet die Möglichkeit, die Ergebnisse im Stahlanschluss für verschiedene Lastkombinationen auszuwerten. Wie erfolgt hier die Navigation zwischen den Lastkombinationen?


Antwort:

Nach erfolgter Bemessung eines Anschlusses können die Ergebnisse in einem gesonderten Fenster "Ergebnisse im Stahlanschluss" analysiert werden. Die Anzeige der Ergebnisse in diesem Fenster erfolgt lastkombinationsweise. Innerhalb dieses Fensters gibt es keine Möglichkeit zwischen den Lastkombinationen zu wechseln.
Hierfür gibt es zwei Möglichkeiten:

  • Navigation über die Tabelle
  • Navigation über die Nachweisdetails.

Navigation über die Tabelle

Wählen Sie die Tabelle für die Ergebnisse des Add-On Stahlanschlüsse und wechseln Sie zur Registerkarte "Ausnutzung nach Belastung". Bei geöffnetem Fenster "Ergebnisse im Stahlanschluss" können Sie durch Klick auf die entsprechenden Zeilen in der Tabelle auf die gewünschte Lastkombination wechseln. Das Fenster "Ergebnisse im Stahlanschluss" (siehe Bild 1) wird automatisch angepasst.

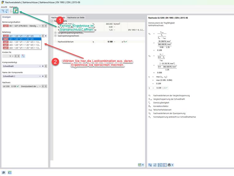
Navigation über die Nachweisdetails

Doppelklicken Sie in der Tabelle für die Ergebnisse des Add-On Stahlanschlüsse einen Nachweis und gelangen Sie so in das Fenster für die Nachweisdetails. Bei geöffnetem Fenster "Ergebnisse im Stahlanschluss" können Sie durch Wahl der Belastung die gewünschte Lastkombination auswählen. Die so gewählte Lastkombination wird im Fenster "Ergebnisse im Stahlanschluss" (Bild 1) zur Auswertung angezeigt.

Mit Klick auf das folgende Bild werden Sie zum Download eines Beispielmodells weitergeleitet.


Autor

Herr Nikoleizig kümmert sich im Kundensupport um die Anliegen unserer Anwender.



;