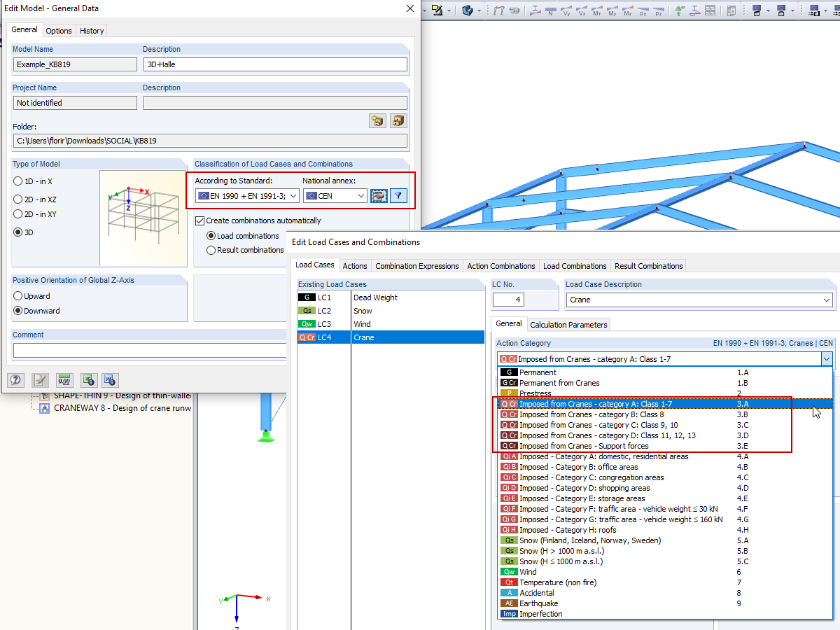
Combinations of Crane Loads: EN 1990 + EN 1991-3; Cranes
  • 3D Viewer
  • 3D Viewer | Babylon
  • Virtual Reality
Steel Hall
  • 3D Viewer
  • 3D Viewer | Babylon
  • Virtual Reality
3D-Rendering des Kranbahnträgers
  • 3D Viewer
  • 3D Viewer | Babylon
  • Virtual Reality
Horizontal Loads from Skewing and Definition in CRANEWAY
Project Manager
  • 3D Viewer
  • 3D Viewer | Babylon
  • Virtual Reality
Option "Calculate All Results for All Open Models"
  • 3D Viewer
  • 3D Viewer | Babylon
  • Virtual Reality
Combinations of Crane Loads: EN 1990 + EN 1991-3; Cranes
Steel Hall
3D-Rendering des Kranbahnträgers
Horizontal Loads from Skewing and Definition in CRANEWAY
Project Manager
Option "Calculate All Results for All Open Models"
2024-05-30
010319
  • RFEM 5
  • RSTAB 8
  • Cranes and Craneways
    • Eurocode 1
    • Eurocode 3

Combinations of Crane Loads: EN 1990 + EN 1991-3; Cranes

Used in
  • Combinations of Crane Loads: EN 1990 + EN 1991-3; Cranes
3D Model
More About 3D Model
  • Steel Hall – Automatic Crane Design
Specifications
Number of Nodes 55
Number of Lines 82
Number of Members 82
Number of Load Cases 3
Total Weight 17.628 t
Dimensions (Metric) 20.629 x 24.629 x 7.314 m
Dimensions (Imperial) 67.68 x 80.8 x 24 feet
Program Version 5.23.02
Share
2024-05-30
020461
  • RFEM 5
  • Steel Structures
  • Eurocode 1
    • Eurocode 3
Steel Hall
Used in
  • Combinations of Crane Loads: EN 1990 + EN 1991-3; Cranes
3D Model
More About 3D Model
  • Steel Hall – Automatic Crane Design
Specifications
Number of Nodes 55
Number of Lines 82
Number of Members 82
Number of Load Cases 3
Total Weight 17.628 t
Dimensions (Metric) 20.629 x 24.629 x 7.314 m
Dimensions (Imperial) 67.68 x 80.8 x 24 feet
Program Version 5.23.02
Share
2024-05-30
002387
  • CRANEWAY 8
  • Steel Structures
  • Cranes and Craneways
    • Structural Analysis & Design
    • Stress Analysis
    • Stability Analysis
3D-Rendering des Kranbahnträgers
Used in
  • Crane Runway
3D Model
More About 3D Model
  • Crane Runway
Specifications
Number of Nodes 3
Number of Members 2
Total Weight 0.409 tons
Dimensions (Metric) 14.500 x 0.500 x 0.500 m
Dimensions (Imperial) 47.57 x 1.64 x 1.64 feet
Program Version 8.25.01
Share
2024-05-30
008971
  • CRANEWAY 8
  • Cranes and Craneways
  • Steel Structures
    • Process Manufacturing Plants
    • Structural Analysis & Design
    • Stability Analysis
    • Eurocode 3
    • Eurocode 1
Horizontal Loads from Skewing and Definition in CRANEWAY
Used in
  • Horizontal Craneway Loads from Skewing of Bridge Cranes
Share
2024-05-30
016125
  • RFEM 5
  • RSTAB 8
Project Manager
Used in
  • Editing RSTAB Models in RFEM
3D Model
More About 3D Model
  • Steel Hall – Automatic Crane Design
Specifications
Number of Nodes 55
Number of Lines 82
Number of Members 82
Number of Load Cases 3
Total Weight 17.628 t
Dimensions (Metric) 20.629 x 24.629 x 7.314 m
Dimensions (Imperial) 67.68 x 80.8 x 24 feet
Program Version 5.23.02
Share
2024-05-30
016237
  • RFEM 5
  • RSTAB 8
Option "Calculate All Results for All Open Models"
Used in
  • Calculating Multiple Models
3D Model
More About 3D Model
  • Steel Hall – Automatic Crane Design
Specifications
Number of Nodes 55
Number of Lines 82
Number of Members 82
Number of Load Cases 3
Total Weight 17.628 t
Dimensions (Metric) 20.629 x 24.629 x 7.314 m
Dimensions (Imperial) 67.68 x 80.8 x 24 feet
Program Version 5.23.02
Share