User-Defined Cross Section of Reinforced W10X66 Column
W10X66 User-Defined Column
  • 3D Viewer
  • 3D Viewer | Babylon
  • Virtual Reality
W10X66 User-Defined Cross-Section
Create New Material Based on Steel A36
RF-STEEL AISC Result of Unreinforced Column
Reinforced Cross-Section
RF-STEEL AISC Final Design Result
Built-up Column Weld Design
User-Defined Cross Section of Reinforced W10X66 Column
W10X66 User-Defined Column
W10X66 User-Defined Cross-Section
Create New Material Based on Steel A36
RF-STEEL AISC Result of Unreinforced Column
Reinforced Cross-Section
RF-STEEL AISC Final Design Result
Built-up Column Weld Design
2024-05-30
014881
  • RFEM 5
  • RF-STEEL AISC 5
  • Steel Structures
    • Structural Analysis & Design
    • ANSI/AISC 360

User-Defined Cross Section of Reinforced W10X66 Column

Used in
  • Reinforcement of Existing Column in RFEM as per AISC Design Guide 15
Share
2024-05-30
014874
  • RFEM 5
  • RF-STEEL AISC 5
  • Steel Structures
    • Structural Analysis & Design
    • ANSI/AISC 360
W10X66 User-Defined Column
Used in
  • Reinforcement of Existing Column in RFEM as per AISC Design Guide 15
3D Model
More About 3D Model
  • W10X66 User-Defined Column
Specifications
Number of Nodes 4
Number of Lines 2
Number of Members 2
Number of Load Cases 1
Number of Load Combinations 1
Total Weight 1.096 tons
Dimensions (Metric) 6.596 x 0.500 x 5.377 m
Dimensions (Imperial) 21.64 x 1.64 x 17.64 feet
Program Version 5.23.02
Share
2024-05-30
014878
  • RFEM 5
  • RF-STEEL AISC 5
  • Steel Structures
    • Structural Analysis & Design
    • ANSI/AISC 360
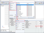
W10X66 User-Defined Cross-Section
Used in
  • Reinforcement of Existing Column in RFEM as per AISC Design Guide 15
Share
2024-05-30
014879
  • RFEM 5
  • RF-STEEL AISC 5
  • Steel Structures
    • Structural Analysis & Design
    • ANSI/AISC 360
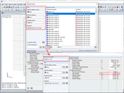
Create New Material Based on Steel A36
Used in
  • Reinforcement of Existing Column in RFEM as per AISC Design Guide 15
Share
2024-05-30
014880
  • RFEM 5
  • RF-STEEL AISC 5
  • Steel Structures
    • Structural Analysis & Design
    • ANSI/AISC 360
RF-STEEL AISC Result of Unreinforced Column
Used in
  • Reinforcement of Existing Column in RFEM as per AISC Design Guide 15
Share
2024-05-30
014882
  • RFEM 5
  • RF-STEEL AISC 5
  • Steel Structures
    • Structural Analysis & Design
    • ANSI/AISC 360
Reinforced Cross-Section
Used in
  • Reinforcement of Existing Column in RFEM as per AISC Design Guide 15
Share
2024-05-30
014883
  • RFEM 5
  • RF-STEEL AISC 5
  • Steel Structures
    • Structural Analysis & Design
    • ANSI/AISC 360
RF-STEEL AISC Final Design Result
Used in
  • Reinforcement of Existing Column in RFEM as per AISC Design Guide 15
Share
2024-05-30
014884
  • RFEM 5
  • RF-STEEL AISC 5
  • Steel Structures
    • Structural Analysis & Design
    • ANSI/AISC 360
Built-up Column Weld Design
Used in
  • Reinforcement of Existing Column in RFEM as per AISC Design Guide 15
Share