Steel Cantilever Beam with Connection to Foundation Plate
  • 3D Viewer
  • 3D Viewer | Babylon
  • Virtual Reality
Checking Allowable Eccentricity
Steel Cantilever Beam with Connection to Foundation Plate
Checking Allowable Eccentricity
2024-03-09
014939
  • RSTAB 8
  • FOUNDATION Pro 8
  • Concrete Structures
    • Steel Structures
    • Structural Analysis & Design

Steel Cantilever Beam with Connection to Foundation Plate

Used in
  • Steel Cantilever Beam with Foundation Connection
3D Model
More About 3D Model
  • Steel Cantilever Beam with Foundation Connection
Specifications
Number of Nodes 2
Number of Members 1
Number of Load Cases 4
Number of Load Combinations 34
Number of Result Combinations 4
Total Weight 0,202 t
Dimensions (Metric) 0.500 x 0.500 x 4.250 m
Dimensions (Imperial) 1.64 x 1.64 x 13.94 feet
Program Version 8.24.02
Share
2024-05-30
010519
  • RFEM 5
  • RF-FOUNDATION Pro 5
  • RSTAB 8
    • FOUNDATION Pro 8
    • Concrete Structures
    • Structural Analysis & Design
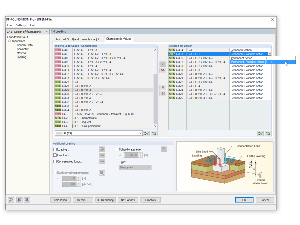
Checking Allowable Eccentricity
Used in
  • Checking Allowable Eccentricity
Share