3307x
000509
2021-01-18

Checking Allowable Eccentricity

RF‑/FOUNDATION Pro allows you to check the allowable eccentricity of the soil pressure resultants. According to DIN EN p;1997‑1/NA, this design is to be carried out with characteristic or representative loads.

In the module, you can choose between the design for permanent actions and the design for the most unfavorable combination of permanent and variable actions.

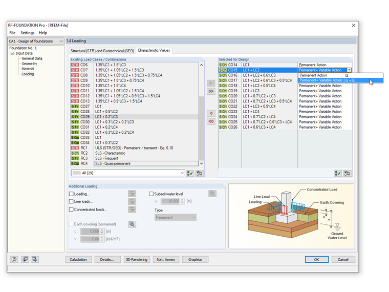
In order to perform this design, you have to select the "Highly eccentric loading in the core" check box in the "Details" dialog box. In the "Characteristic Values" tab of Window 1.4 Loads, it is possible to select a "Permanent Action" or a "Permanent and Variable Action" in the definition of the loads.

The dimensions of the foundation should be chosen in such a way that the resultant of the characteristic loading from the permanent loads in the base area is within the first core area. In the check for the most unfavorable combination from permanent and variable actions, we have to verify for the eccentric loading that the resultant characteristic loading does not lie outside the second core area.

The image shows how this possibility can be entered in RF‑FOUNDATION Pro.


Author

Mr. Kieloch provides technical support to our customers and is responsible for development in the area of reinforced concrete structures.

Links


;