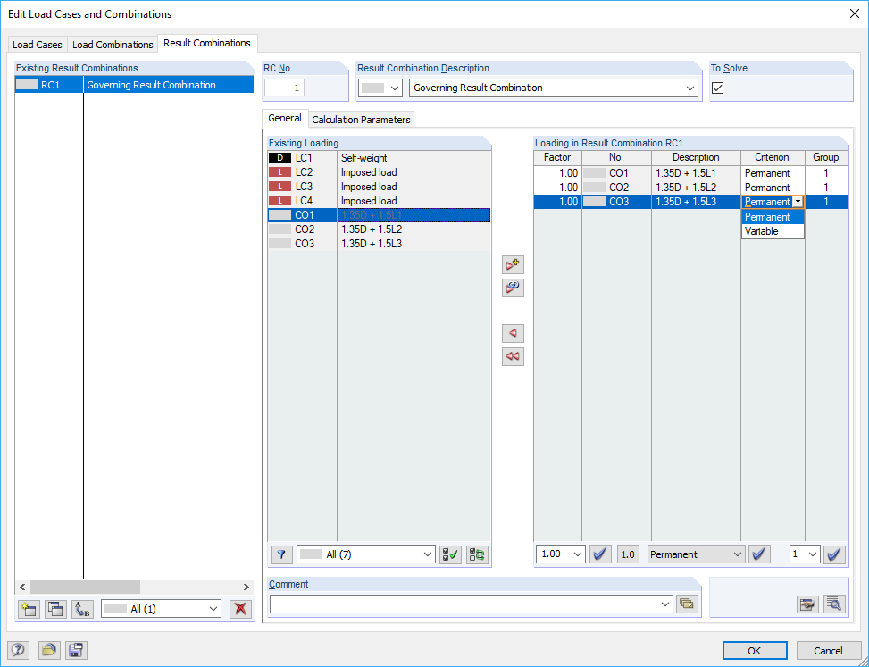
Criterion "Permanent" for Load Combination
Criterion "Permanent" for Load Combination
2024-05-30
016109
  • RFEM 5
  • RSTAB 8
  • Structural Analysis & Design
    • Eurocode 0

Criterion "Permanent" for Load Combination

Used in
  • Maximum Support Force of Zero in Result Combinations
Share