1261x
000081
2020-01-29

Maximum Support Force of Zero in Result Combinations

For the support forces of a result combination, the maximum component is equal to zero. This cannot be right. The minimum force is all right.


Answer:

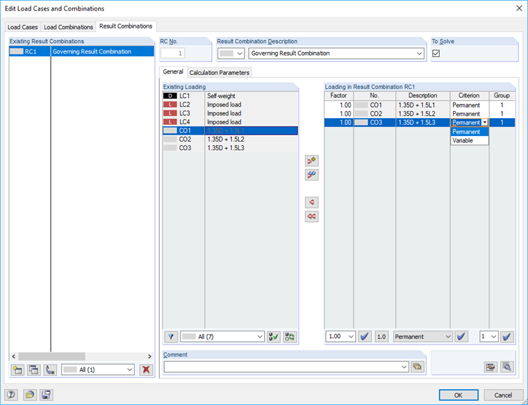
The maximum support force of an RC is zero because the included load combinations are defined as Variable (potentially). Since all support forces of these COs have a negative sign, the resulting RC only has a negative value. Thus, the other value is zero because no CO may act at all (because "potentially"): Zero as a maximum is then greater than any negative value.

To solve this problem, you have to define the load combinations included in the RC as Permanent:
RC1 = CO1/permanent or CO2/permanent or CO3/permanent.

This way, load combinations 1 to 3 will be compared. The most unfavorable value always gives the minimum and maximum results.


Author

Mr. Vogl creates and maintains the technical documentation.



;