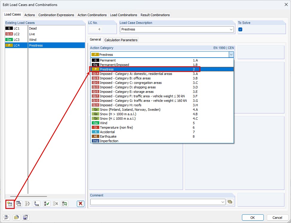
Prestress Load Case
Prestress Load Case
2024-05-30
016996
  • RFEM 5
  • RSTAB 8
  • Structural Analysis & Design

Prestress Load Case

Used in
  • Creating Load Combinations with Prestress in RFEM 5
Share