1422x
002664
2019-03-21

Creating Load Combinations with Prestress in RFEM 5

I have defined several load cases in RFEM 5 and would also like to apply permanent prestress as a member load. To which load case should the prestress be assigned?


Answer:

At this point, we recommend creating load combinations:

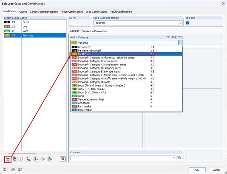
First, create a new "Prestress" load case.

You should enter the corresponding prestress as a member load within this load case only. The "Prestress" action category is considered to be acting continuously, just like the self-weight, for example. Thus, the prestress load case is included in all generated load combinations when activating the automatic load combinations.


Author

Frank is responsible for quality assurance in the RFEM program and also assists with customer support. He oversees technical design processes and contributes to the stability and reliability of the software.

Downloads


;