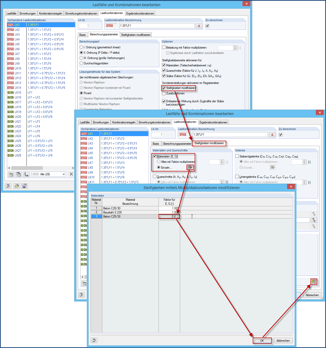
Reduce Stiffness
Reduce Stiffness
2024-05-30
017113
  • RFEM 5
  • Concrete Structures
  • Steel Structures
    • Timber Structures
    • Structural Analysis & Design

Reduce Stiffness

Used in
  • Influencing Load Distribution by Adjusting Wall Stiffnesses
Share