561x
002755
2019-04-01

Influencing Load Distribution by Adjusting Wall Stiffnesses

Is there any possibility to influence the distribution of loads? We would like to influence the stiffnesses of the walls, but we did not find an option for this.


Answer:

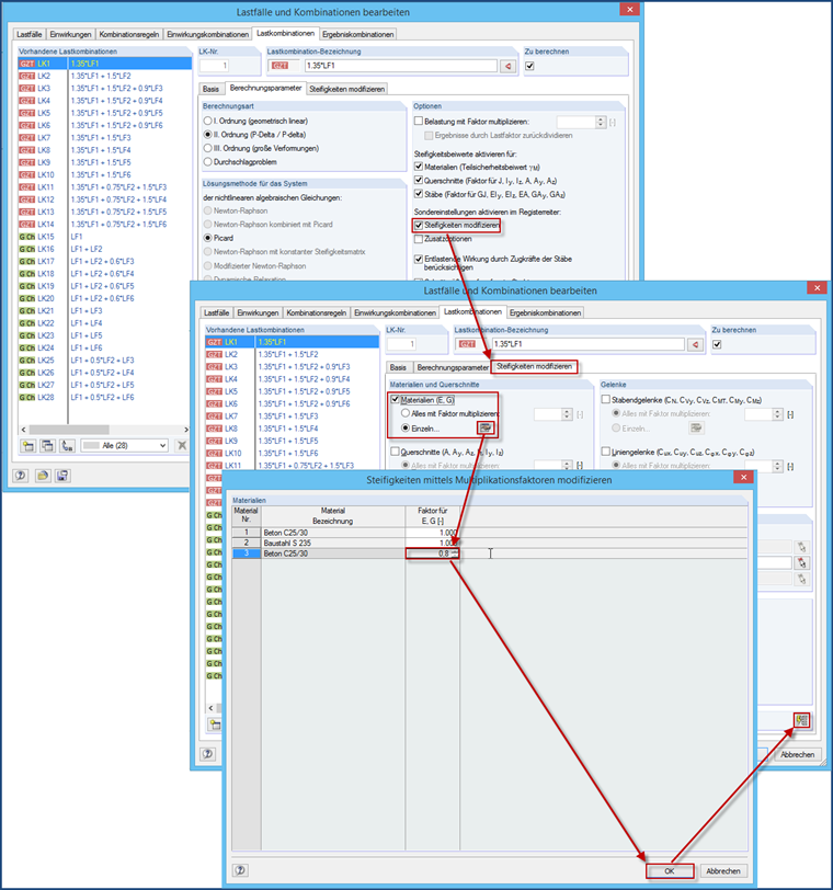
The easiest way to manipulate the stiffness is to use a new material where the E-modulus and the shear modulus are manually reduced and assigned to the corresponding walls only. As an alternative, you can use line hinges with translational springs at the connection to the floor.

Otherwise, there is the option to use a scaling factor for E and G. However, it is also necessary to create a new material for this. However, this is somewhat prone to error because this stiffness reduction has to be assigned to the desired load cases and load combinations. It is, therefore, not automatically applied to all LCs and COs, but only to the assigned ones, unless you then click the "Apply Settings … for All COs" button.


Author

Mr. Baumgärtel provides technical support for Dlubal Software customers.

References


;