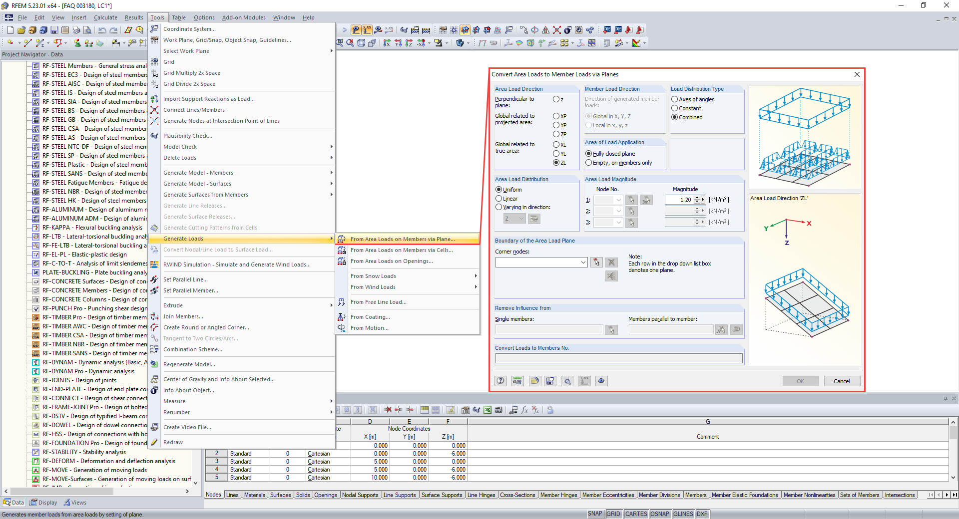
Functions in Menu Tools → Generate Loads
Functions in Menu Tools → Generate Loads
2024-05-30
017723
  • RFEM 5
  • RSTAB 8
  • Concrete Structures
    • Steel Structures
    • Timber Structures

Functions in Menu Tools → Generate Loads

Used in
  • Conversion from Surface to Line Load Without Auxiliary Surface
Share