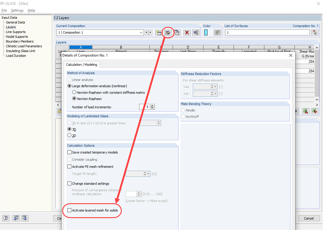
Deactivating Layered FE Mesh
Deactivating Layered FE Mesh
2024-05-30
018500
  • RF-GLASS 5
  • Glass Structures & Facades

Deactivating Layered FE Mesh

Used in
  • Avoiding Message for Curved Surfaces in RF-GLASS
Share