1412x
004174
2019-10-29

Avoiding Message for Curved Surfaces in RF-GLASS

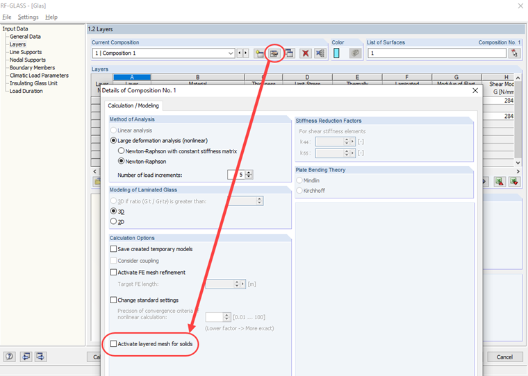
When calculating a curved surface in RF‑GLASS, I get a message saying that the surface has more than 4 boundary lines and thus no layered FE mesh can be used. How can I avoid this message?


Answer:

In the case of a layered FE mesh, the same requirements apply as for a contact solid (see the links below this FAQ). If the requirements are not met, the layered FE mesh must be deactivated in the details of the composition (see Image 02).


Author

Mr. Rehm is responsible for developing products for timber structures, and he provides technical support for customers.

Links
Downloads


;