Fire Resistance Design in RF-/CONCRETE Columns
Fire Resistance Design in RF-/CONCRETE Columns
2024-05-30
019068
  • CONCRETE Columns 8
  • RF-CONCRETE Columns 5
  • Concrete Structures
    • Stability Analysis
    • Eurocode 2

Fire Resistance Design in RF-/CONCRETE Columns

Used in
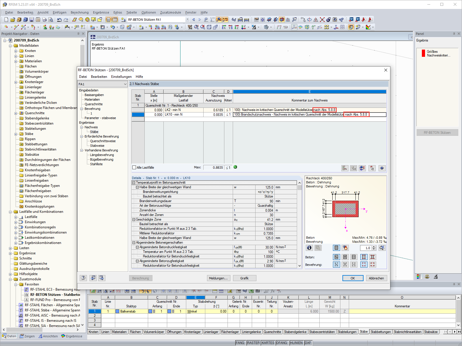
  • Fire Resistance Design According to EN 1992‑1‑2 with RF‑/CONCRETE Columns
Share