1928x
004494
2020-07-09

Fire Resistance Design According to EN 1992‑1‑2 with RF‑/CONCRETE Columns

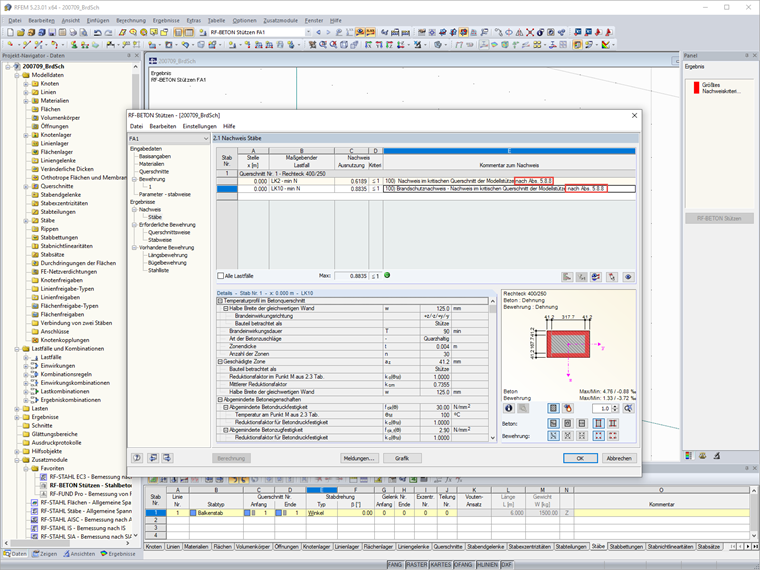
I am performing fire resistance design in RF‑/CONCRETE Columns. To which source does the design formula according to Section 5.8.8 refer?


Answer:

The fire resistance design with RF‑/CONCRETE Columns is performed according to the simplified calculation method specified in EN 1992‑1‑2 [1], Section 4.2. The program uses the zone method described in Annex B.2:

In case of exposure to fire, the bearing capacity is reduced due to a reduction of the component's cross-section and a decrease of material strengths. The concrete zones that are directly exposed to fire and thus damaged are not taken into account for the equivalent cross-section used for the fire resistance design. The fire protection design is performed with the reduced cross-section and the reduced material properties analogous to the ultimate limit state design at normal temperature.

This means: The nominal curvature method according to [1], Section 5.8.8, is performed with the hot materials and reduced cross-section.


Author

Mr. Hoffmann provides technical support to Dlubal Software customers and is responsible for the coordination of all technical inquiries and activities.

References
Downloads


;