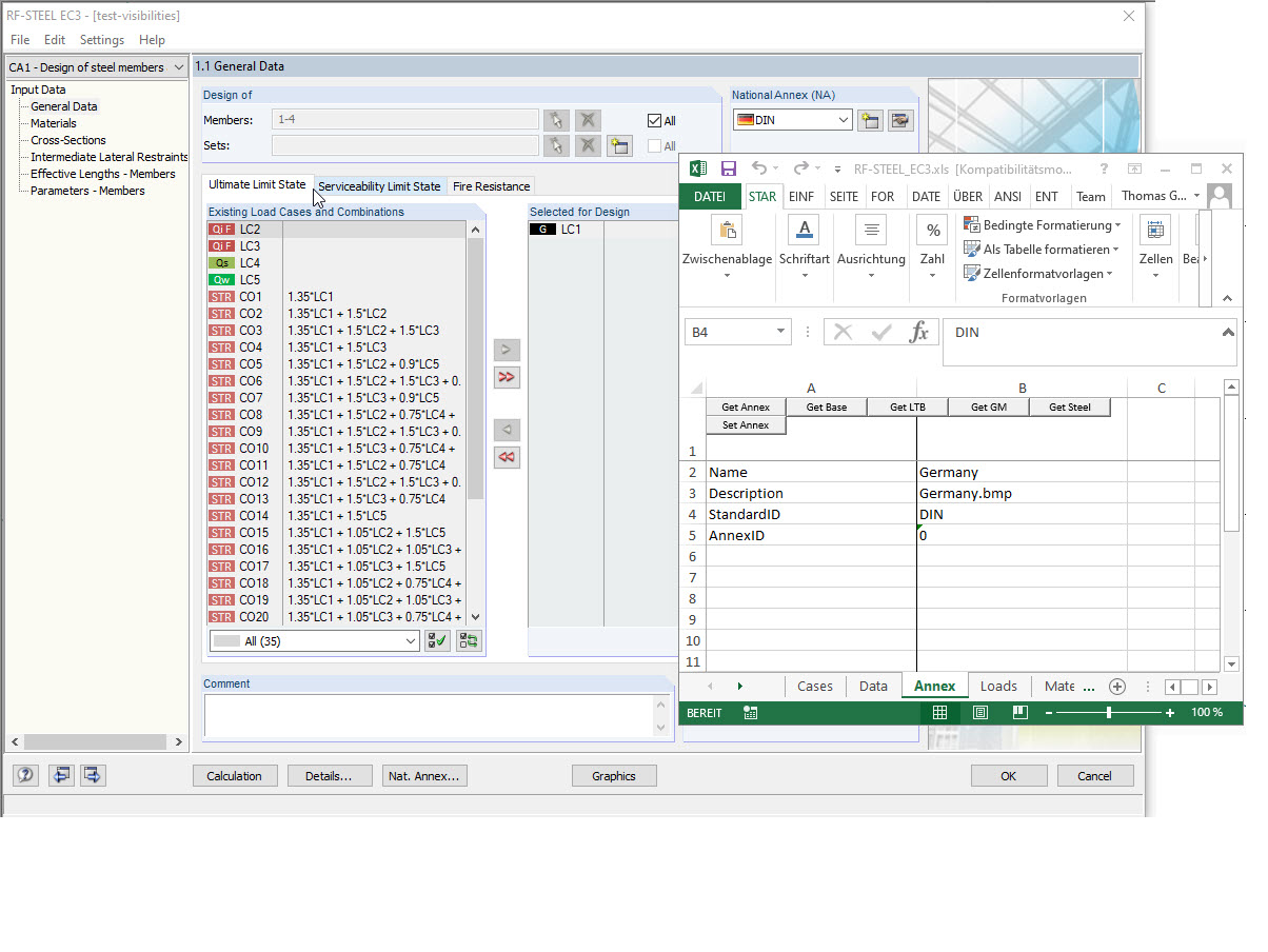
Displaying AnnexID and StandardID for STEEL EC3 Annex
Displaying AnnexID and StandardID for STEEL EC3 Annex
2024-05-30
019570
  • RFEM 5
  • RSTAB 8
  • RF-STEEL EC3 5
    • STEEL 8
    • RF-COM 5
    • RS-COM 8
    • Steel Structures

Displaying AnnexID and StandardID for STEEL EC3 Annex

Used in
  • StandardID and AnnexID for COM Interface
Share