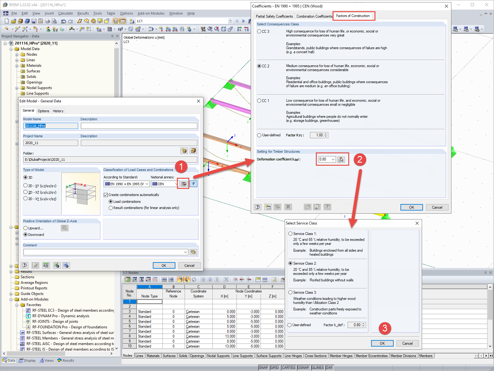
General Data with Setting of Deformation Coefficient
General Data with Setting of Deformation Coefficient
2024-05-30
019673
  • RFEM 5
  • RSTAB 8
  • Timber Structures
    • Structural Analysis & Design
    • Eurocode 5

General Data with Setting of Deformation Coefficient

Used in
  • Settings for Deformation Coefficient kdef
Share