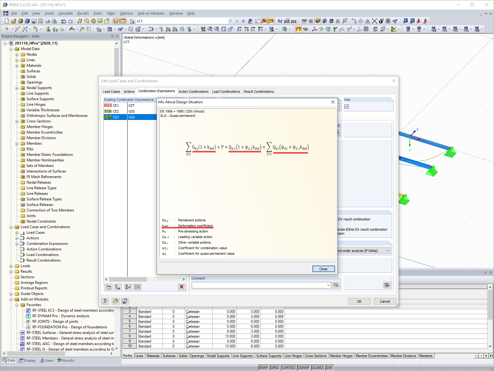
Design Situation SLS
Design Situation SLS
2024-05-30
019674
  • RFEM 5
  • RSTAB 8
  • Timber Structures
    • Structural Analysis & Design
    • Eurocode 5

Design Situation SLS

Used in
  • Settings for Deformation Coefficient kdef
Share