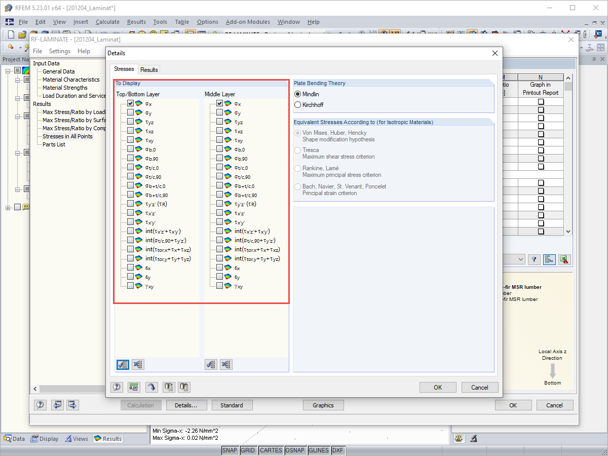
Selecting Stresses
Selecting Stresses
2024-05-30
019721
  • RFEM 5
  • Timber Structures
  • Stress Analysis
    • Eurocode 5

Selecting Stresses

Used in
  • Stress Results in RF-LAMINATE
Share