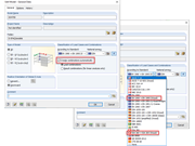
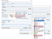
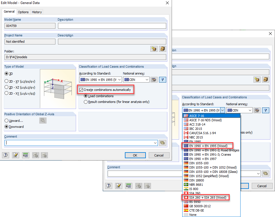
Activating Automatic Load Combinations
Activating Automatic Load Combinations
2024-05-30
019799
  • RFEM 5
  • RSTAB 8
  • Timber Structures
    • Structural Analysis & Design
    • Eurocode 0
    • Eurocode 5

Activating Automatic Load Combinations

Used in
  • Deviation from Deformations of Load Combinations
Share