Model of a reinforced concrete plate with rib and downstand beam in cracked state II.
  • 3D Viewer
  • 3D Viewer | Babylon
  • Virtual Reality
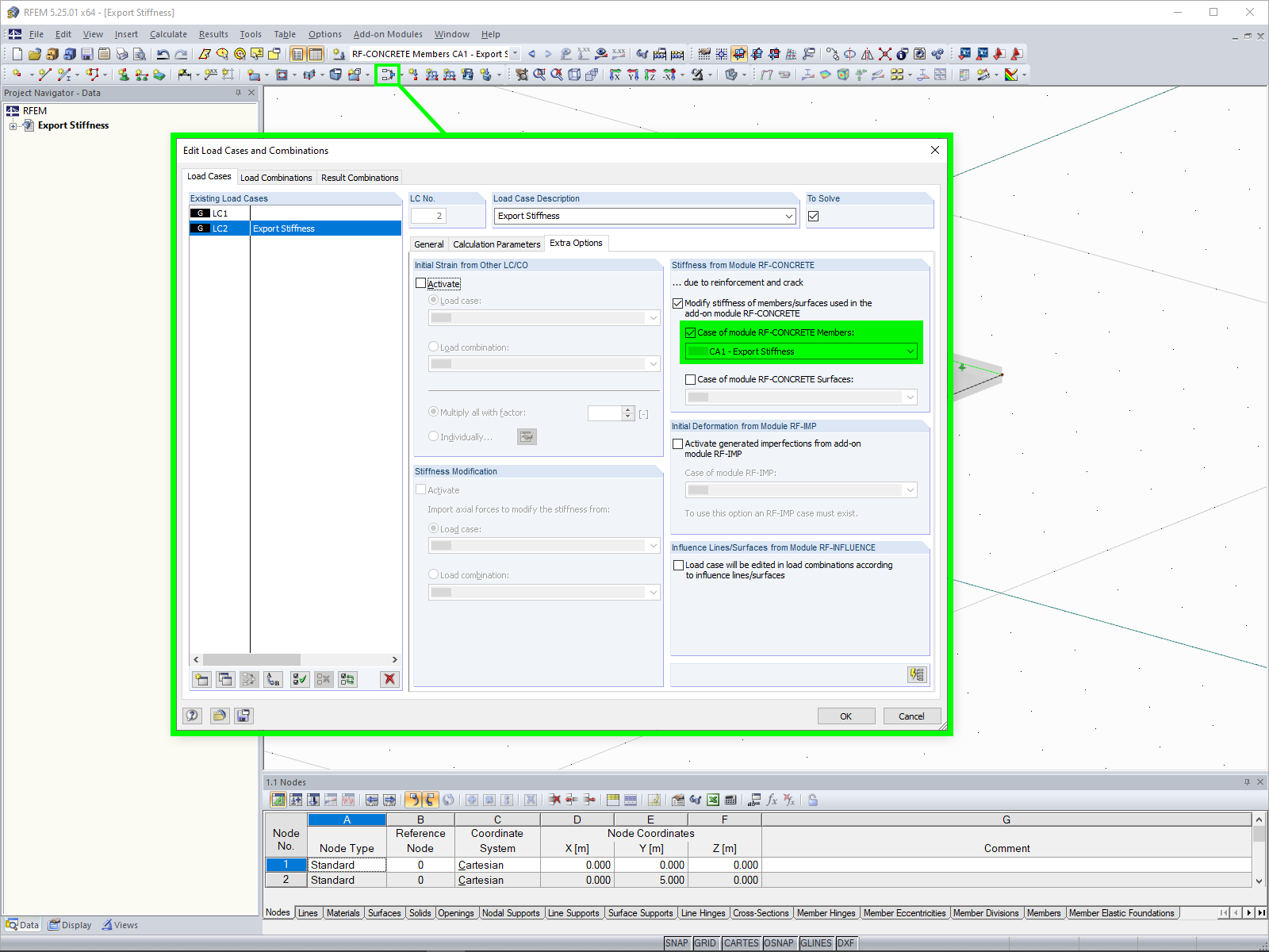
Export of Stiffness
Importing Stiffness
Model of a reinforced concrete plate with rib and downstand beam in cracked state II.
Export of Stiffness
Importing Stiffness
2024-05-30
020841
  • RFEM 5
  • RF-CONCRETE 5
  • Concrete Structures
    • Nonlinear Analysis

Reinforced Concrete Slab with Rib

Model of a reinforced concrete plate with rib and downstand beam in cracked state II.

The image shows a model of a reinforced concrete slab with an integrated rib, which is displayed in a cracked state II. The downstand beam is clearly visible and illustrates the deformations when subjected to a load. The visual display focuses on the structural stability in the cracked state and provides essential information about the material deformation.
  • Reinforced concrete slab
  • Ribs
  • Beam
  • Cracked state
  • Deformation
  • Serviceability limit state
Used in
  • Export of Nonlinear Stiffness
3D Model
More About 3D Model
  • Reinforced Concrete Slab with Rib
Specifications
Number of Nodes 6
Number of Lines 7
Number of Members 1
Number of Surfaces 1
Number of Load Cases 2
Total Weight 16.500 t
Dimensions (Metric) 6.000 x 5.000 x 0.350 m
Dimensions (Imperial) 19.69 x 16.4 x 1.15 feet
Program Version 5.25.01
Share
2024-05-30
010171
  • RF-CONCRETE 5
  • Concrete Structures
  • Nonlinear Analysis
Export of Stiffness
Used in
  • Export of Nonlinear Stiffness
Share
2024-05-30
020834
  • RF-CONCRETE 5
  • Concrete Structures
  • Nonlinear Analysis
Importing Stiffness
Used in
  • Export of Nonlinear Stiffness
Share