2491x
000992
2021-05-17

Export of Nonlinear Stiffness

In the case of a reinforced concrete model represented as a mixed structure consisting of surface and member elements, the design is carried out in different modules.

The nonlinear calculation of deformations in a cracked section (state II) can be considered in both the RF-CONCRETE Surfaces and RF-CONCRETE Members add-on modules. In order to eventually represent the deformation of the entire structure, it is necessary to enable the consideration of the resulting stiffnesses between the modules.

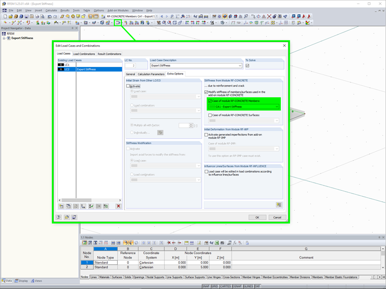
To do this, there is a function for exporting the stiffness, which is to be selected under Settings for Nonlinear Calculation in the module. Before you do this, you have to activate the stiffness export function for the respective load cases or load combinations under Extra Options in RFEM.

There are two options for exporting:

  • Individual: The stiffness export is applied only for a load case or load combination with previously determined stiffness.
  • Consistent for reference load: The stiffness export is applied for all load cases or load case combinations. Thus, the stiffness to be exported depends on a specific load, which has to be selected previously.


Links


;