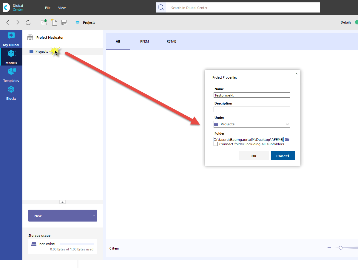
FAQ 005044 | How can I integrate my customer projects into the project navigator via Dlubal Center?
FAQ 005044 | How can I integrate my customer projects into the project navigator via Dlubal Center?
2024-05-30
022685
  • RFEM 6
  • RSTAB 9

FAQ 005044 | Integrating Projects

FAQ 005044 | How can I integrate my customer projects into the project navigator via Dlubal Center?

Used in
  • Integrating Projects
Share