1238x
005044
2021-10-06

Integrating Projects

How can I integrate my customer projects into the Project Navigator via Dlubal Center?


Answer:

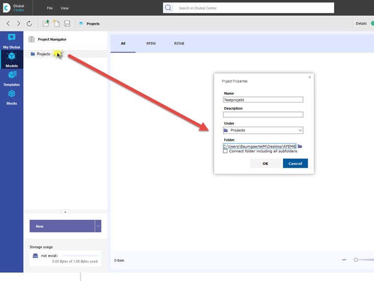
If Dlubal Center is open, you can open the project overview by clicking on Model. Right-click Projects to open the shortcut menu where you can create a new project.

A dialog box appears where you can link the new or existing project folders.


Author

Mr. Baumgärtel provides technical support for Dlubal Software customers.



;