Members - Design Details
Members - Design Details
2024-05-30
022962
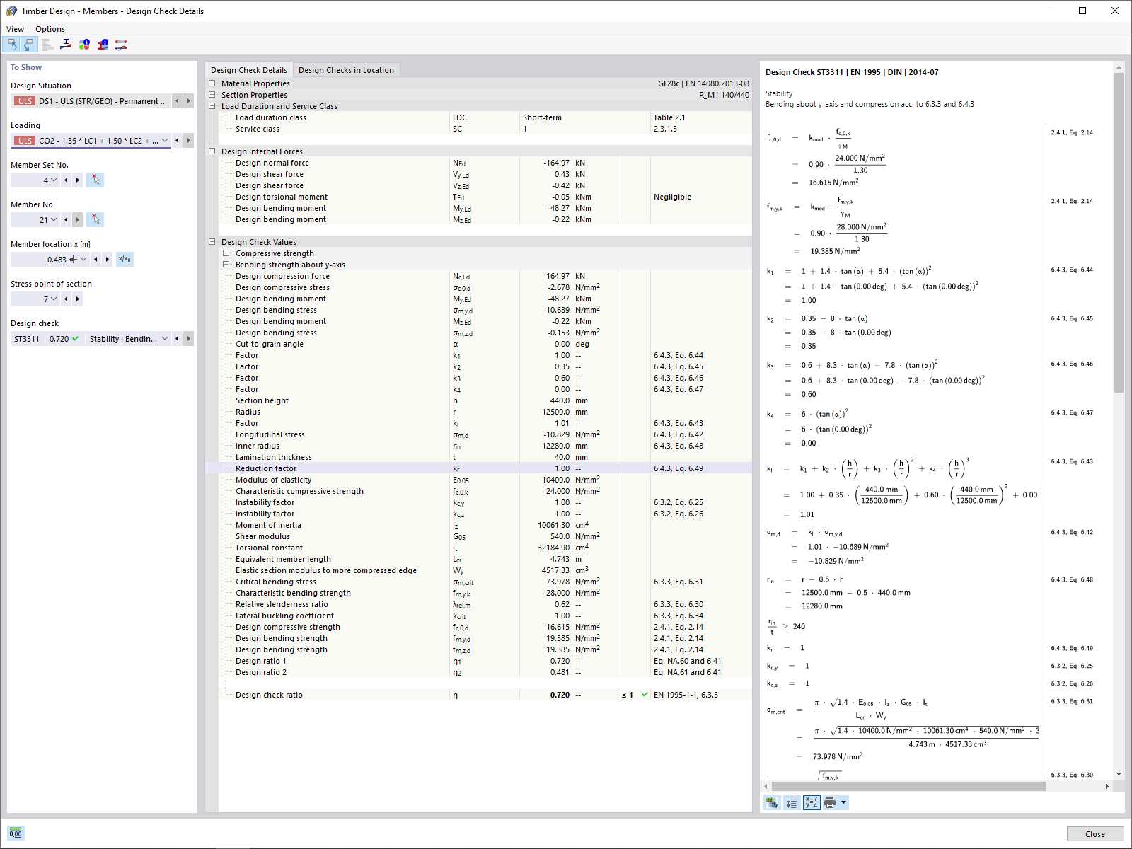
  • Timber Design for RFEM 6
  • Timber Structures

Members - Design Details

Used in
  • Timber Design Add-on
Share