1106x
002172
2021-09-08

Timber Design Add-on

Compared to the RF‑/TIMBER Pro add-on module (RFEM 5 / RSTAB 8), the following new features have been added to the Timber Design add-on for RFEM 6 / RSTAB 9:

  • In addition to Eurocode 5, other international standards are integrated (SIA 265, ANSI/AWC NDS, CSA O86, GB 50005)
  • Design of compression perpendicular to grain (support pressure)
  • Implementation of eigenvalue solver for determining the critical moment for lateral-torsional buckling (EC 5 only)
  • Definition of different effective lengths for design at normal temperature and fire resistance design
  • Evaluation of stresses via unit stresses (FEA)
  • Optimized stability analyses for tapered members
  • Unification of the materials for all national annexes (only one "EN" standard is now available in the material library for a better overview)
  • Display of cross-section weakenings directly in the rendering
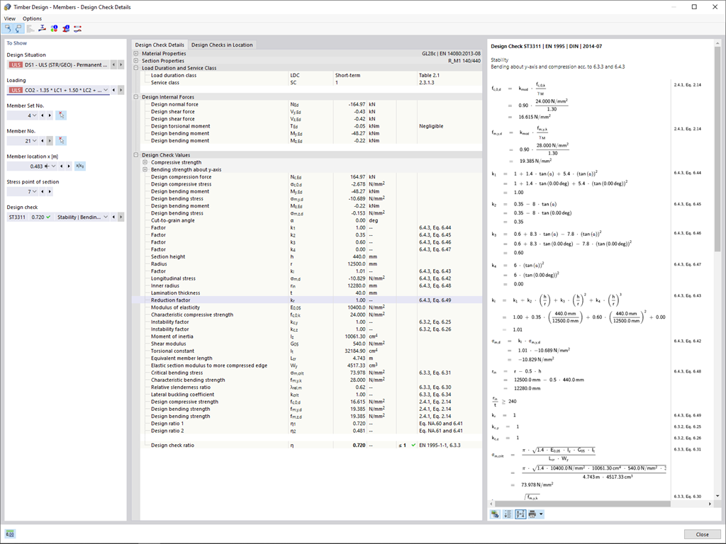
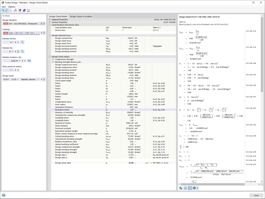
  • Output of the design check formulas used (including a reference to the equation used from the standard)


;