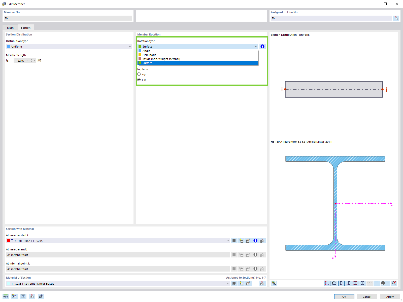
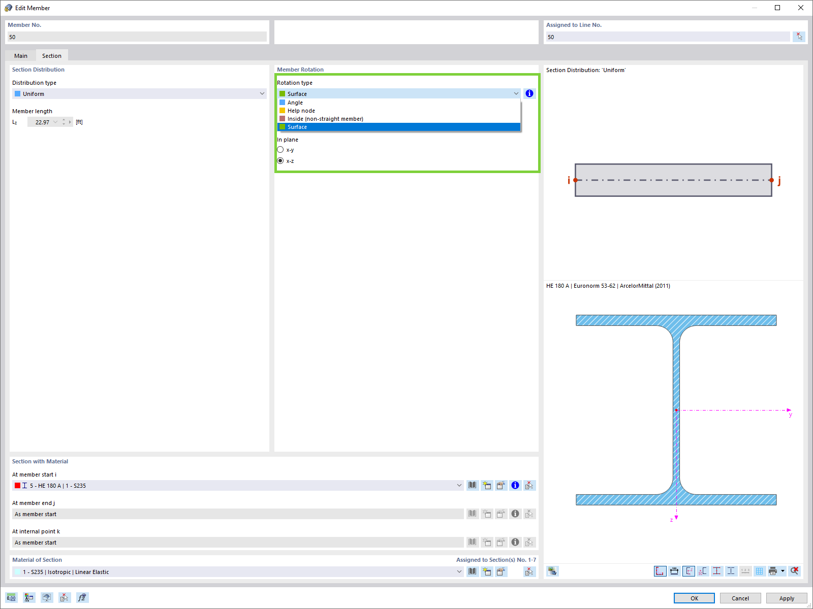
Member Rotation in Direction of Local Surface Axis
Member Rotation in Direction of Local Surface Axis
2024-05-30
024562
  • RFEM 6

Member Rotation in Direction of Local Surface Axis

Used in
  • Member Rotation in Direction of Local Surface Axis
Share