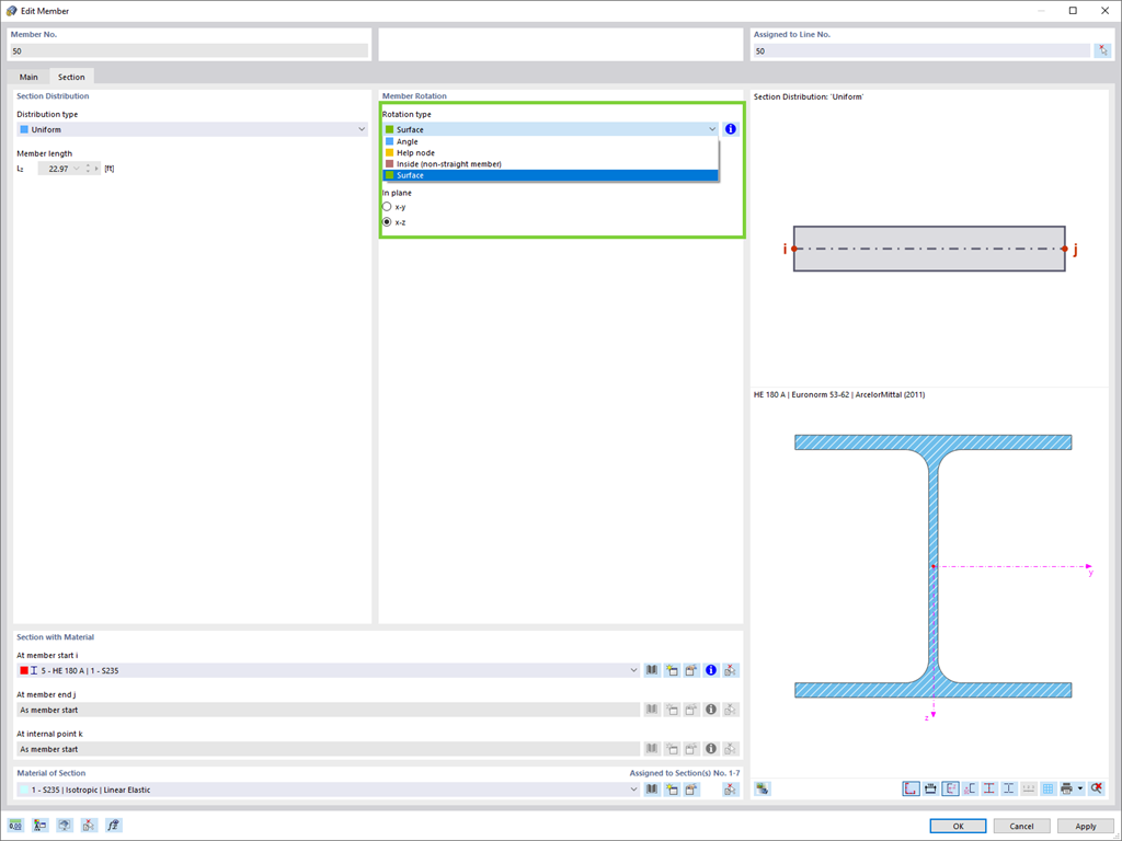
Easily define the rotation of a member in the direction of the local axes of a surface that is, for example, inclined in space.
Sign up for the Dlubal Extranet to get most of the software and have exclusive access to your personal data.
Sign up for the Dlubal Extranet to get most of the software and have exclusive access to your personal data.
Sign up for the Dlubal Extranet to get most of the software and have exclusive access to your personal data.
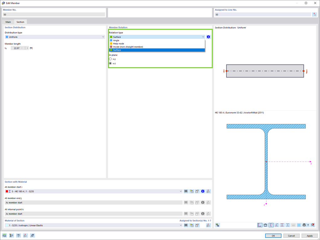
Easily define the rotation of a member in the direction of the local axes of a surface that is, for example, inclined in space.