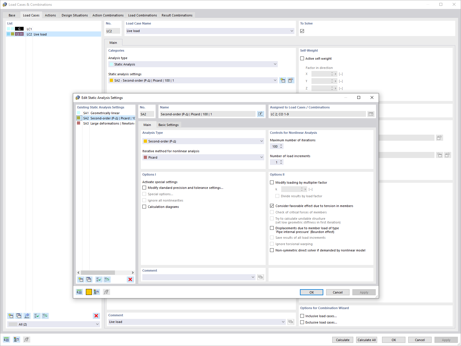
Dialog Box "Structural Analysis"
Dialog Box "Structural Analysis"
2024-05-30
024594
  • RFEM 6
  • RSTAB 9

Dialog Box "Structural Analysis"

Used in
  • Individual Global Calculation Parameters for Load Cases and Load Combinations
Share