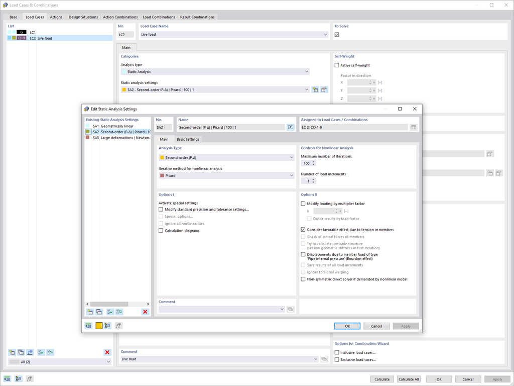
Use the new structural analysis setting to provide load cases and load combinations with individual global calculation parameters.
Sign up for the Dlubal Extranet to get most of the software and have exclusive access to your personal data.
Sign up for the Dlubal Extranet to get most of the software and have exclusive access to your personal data.
Sign up for the Dlubal Extranet to get most of the software and have exclusive access to your personal data.
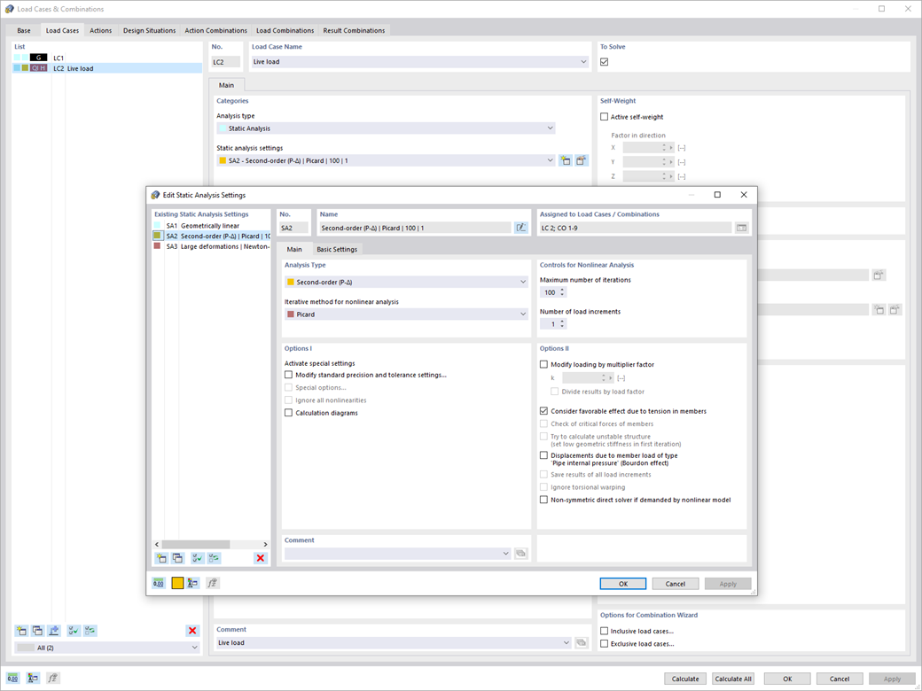
Use the new structural analysis setting to provide load cases and load combinations with individual global calculation parameters.