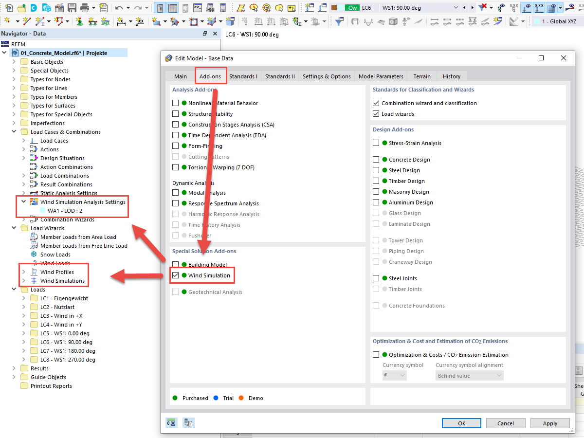
FAQ 005114 | How can I open RWIND using the load wizard in RFEM and RSTAB?
FAQ 005114 | How can I open RWIND using the load wizard in RFEM and RSTAB?
2024-05-30
025316
  • RSTAB 9
  • RFEM 6
  • Wind Simulation & Wind Load Generation
    • Eurocode 0

FAQ 005114 | Opening RWIND in RFEM 6 or RSTAB 9

FAQ 005114 | How can I open RWIND using the load wizard in RFEM and RSTAB?

Used in
  • Opening RWIND in RFEM 6 or RSTAB 9
Share