1839x
005114
2021-10-21

Opening RWIND in RFEM 6 or RSTAB 9

How can I open RWIND using the load wizard in RFEM and RSTAB?


Answer:

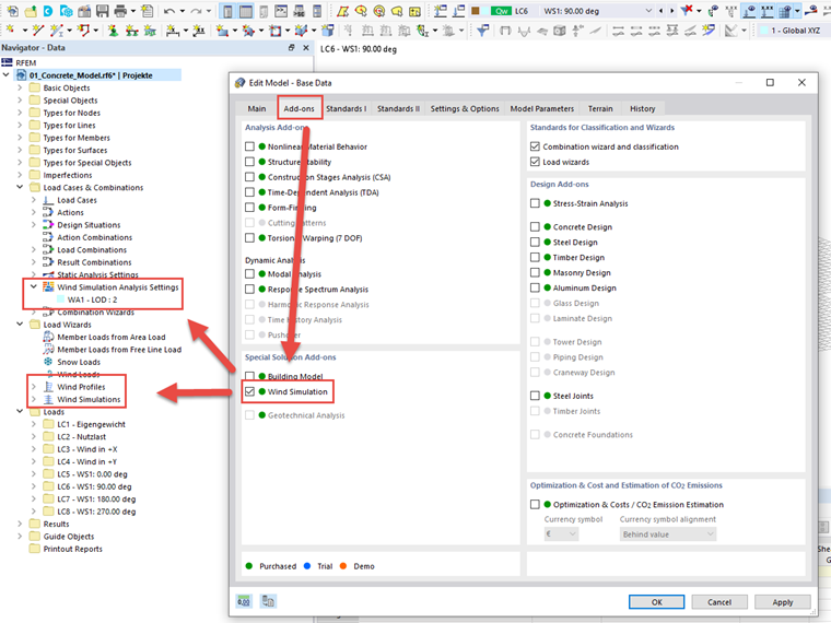
To ensure RWIND appears in the load wizard of RFEM 6 or RSTAB 9, it is necessary first to activate the add-on in the Add-Ons tab in Base Data of the model.

Then, you can enter the data in the wind simulation settings under "Load Cases and Combinations" as well as the settings for the wind profile and for the load cases to be generated in the load wizard.


Author

Mr. Baumgärtel provides technical support for Dlubal Software customers.

Links


;