Visualization of the cross-section utilization of concrete columns within the RFEM design process.
Interaction diagrams for a column
Design check details of stability analysis
Visualization of the cross-section utilization of concrete columns within the RFEM design process.
Interaction diagrams for a column
Design check details of stability analysis
2021-12-21
027121
  • Concrete Design for RFEM 6
  • Concrete Design for RSTAB 9
  • Concrete Structures

Cross-Section Utilization of Column

Visualization of the cross-section utilization of concrete columns within the RFEM design process.

The image shows the cross-section utilization of concrete columns, which is analyzed using RFEM. The graphical display illustrates how the loads are distributed over the columns and which areas achieve the maximum utilization. Different colors are used to indicate the degree of utilization. This supports engineers in evaluating the structural integrity and efficiency of load-bearing structures.
  • Cross-section utilization
  • Concrete design
  • RFEM columns
  • Structural engineering
  • Structural design
  • Reinforced concrete
  • Concrete
  • Design
Used in
  • Concrete Design | Columns | Design/Results
Share
2026-01-02
027122
  • Concrete Design for RFEM 6
  • Concrete Design for RSTAB 9
  • Concrete Structures
Interaction Diagrams for Column
Interaction diagrams for a column

  • Reinforced concrete
  • Concrete
  • Design
Share
2026-01-02
027123
  • Concrete Design for RFEM 6
  • Concrete Design for RSTAB 9
  • Concrete Structures
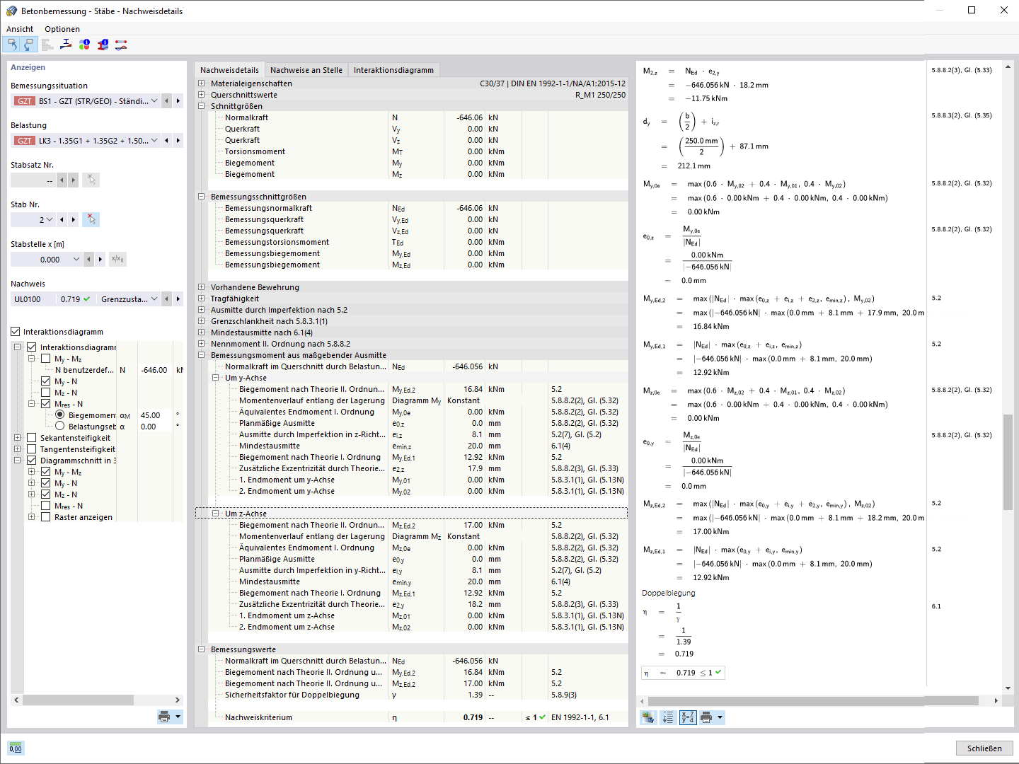
Design Check Details for Stability Analysis
Design check details of stability analysis

  • Reinforced concrete
  • Concrete
  • Design
Share