FAQ 005208 | How do I create a user-defined design situation with my own chosen load combinations?
FAQ 005208 | How do I create a user-defined design situation with my own chosen load combinations?
2022-02-08
028723
  • RFEM 6
  • Steel Structures
  • Structural Analysis & Design

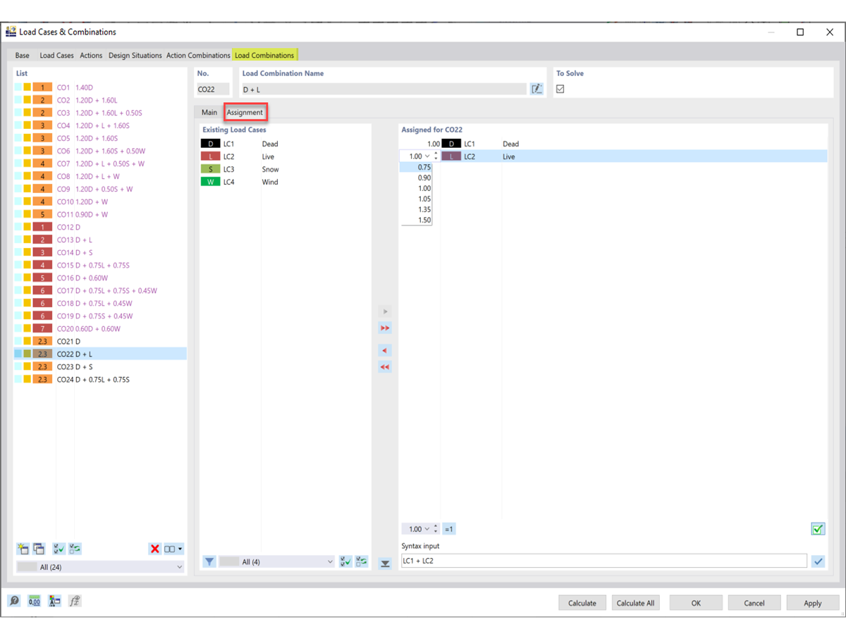
Adjusting Load Cases and Factors

FAQ 005208 | How do I create a user-defined design situation with my own chosen load combinations?

  • Design situation
  • Load combination
  • User-defined
  • Steel design
Used in
  • User-Defined Design Situation
Share