1330x
005208
2022-02-08

User-Defined Design Situation

How do I create a user-defined Design Situation with my own chosen load combinations?


Answer:
  1. Select Create New Design Situation and edit the design situation name. Clear the Combination Wizard option by selecting “- -” in the drop-down menu (Image 01).
  2. In the Load Combinations tab, copy the selected load combination(s) and assign the newly created user-defined design situation (Image 02).
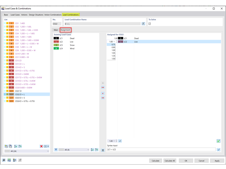
  3. In the Assignment tab, the load cases and factors may be adjusted for the assigned CO (Image 03).

Author

Cisca is responsible for customer training, technical support, and continued program development for the North American market.



;