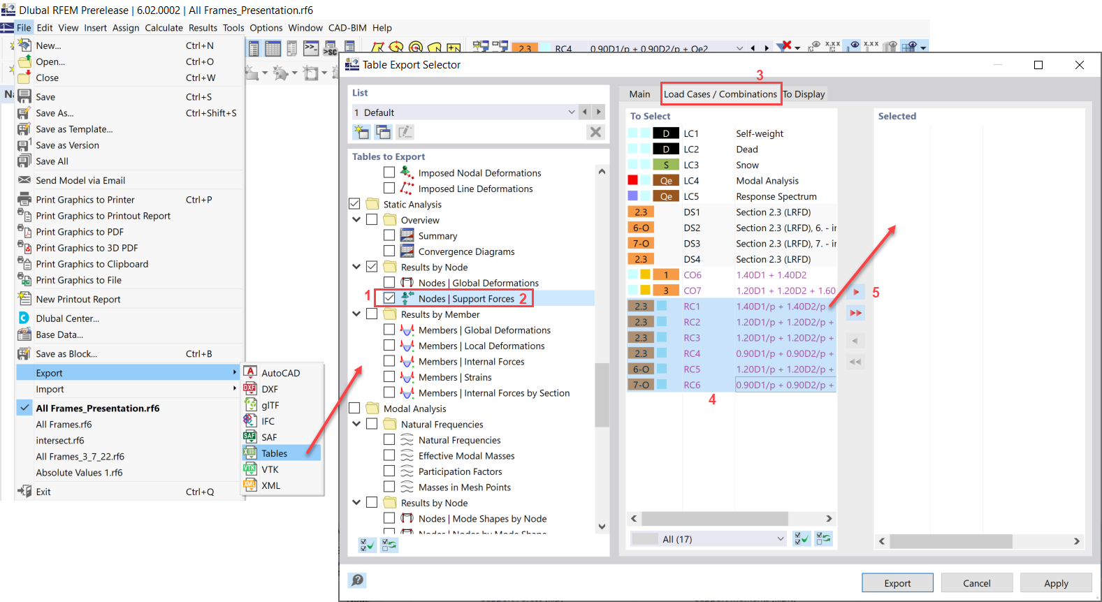
FAQ 005219 | This is Wiki    Question    text.sasdasdasdasdasdasdasasasdadasI would like to export nodal support forces of several load cases, load c
FAQ 005219 | This is Wiki    Question    text.sasdasdasdasdasdasdasasasdadasI would like to export nodal support forces of several load cases, load c
2024-05-30
029951

FAQ 005219 | Export Excel Table

FAQ 005219 | This is Wiki Question text.sasdasdasdasdasdasdasasasdadasI would like to export nodal support forces of several load cases, load c

Used in
  • Export Excel Table
Share