4046x
005219
2022-03-08

Export Excel Table

I would like to export nodal support forces of several load cases, load combinations and result combinations into an Excel spreadsheet in RFEM 6. How should I proceed?


Answer:

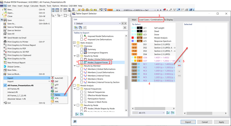
You can export the nodal support forces by going to File → Export → Tables.

Scroll down and check the box for "Nodes - Support Forces" (Step 1). Click on the text itself to expand the options under the Main tab (Step 2). Make sure the "Select loading" option is activated.
Under the "Load Cases/Combinations" tab (Step 3), select the required combinations and add them to the Selected list (Step 4 and 5).


Author

Cisca is responsible for customer training, technical support, and continued program development for the North American market.



;