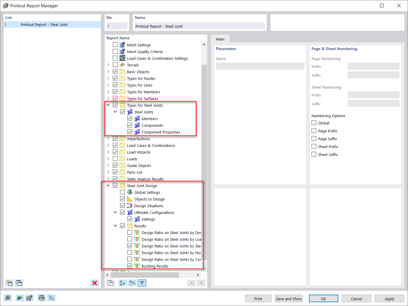
Printout Report Manager
Printout Report Manager
2022-03-11
030081
  • RFEM 6
  • Steel Structures
  • Steel Connections
    • Eurocode 3

Printout Report Manager

Used in
  • Evaluating and Documenting Steel Joints Analysis Results in RFEM 6
Share