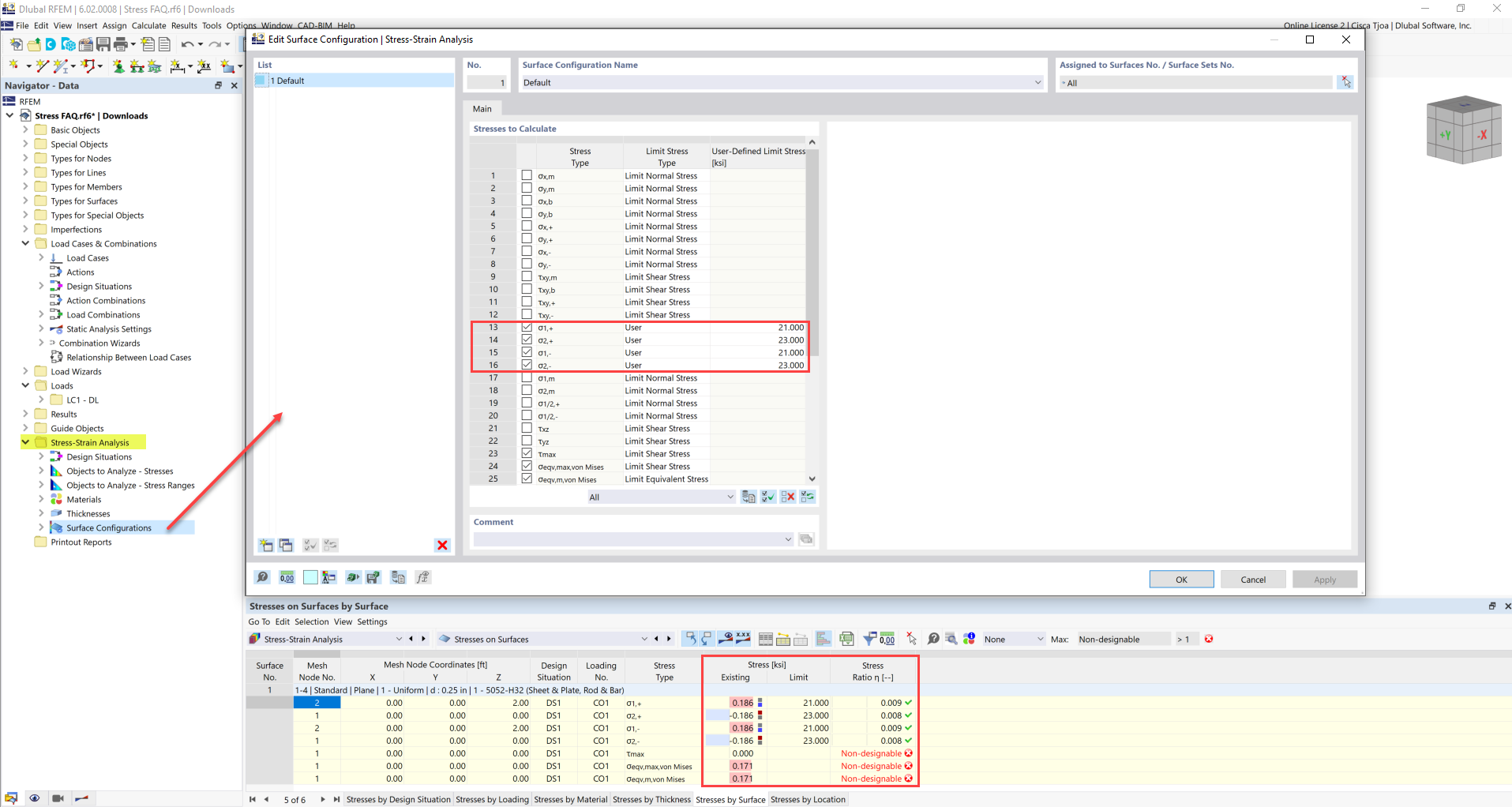
FAQ 005247 | The limit stress is activated, but my stress ratio is “non-designable” in the Stress-Strain Analysis add-on. What could be the reason?
FAQ 005247 | The limit stress is activated, but my stress ratio is “non-designable” in the Stress-Strain Analysis add-on. What could be the reason?
2022-04-19
031077
  • RFEM 6
  • Stress-Strain Analysis for RFEM 6
  • Stress-Strain Analysis for RSTAB 9
    • Steel Structures
    • Concrete Structures
    • Structural Analysis & Design
    • Stress Analysis

User-Defined Limit Stress

FAQ 005247 | The limit stress is activated, but my stress ratio is “non-designable” in the Stress-Strain Analysis add-on. What could be the reason?

Used in
  • Stress Ratio
Share