2469x
005247
2022-04-19

Stress Ratio

The limit stress is activated, but my stress ratio is “non-designable” in the Stress-Strain Analysis add-on. What could be the reason?


Answer:

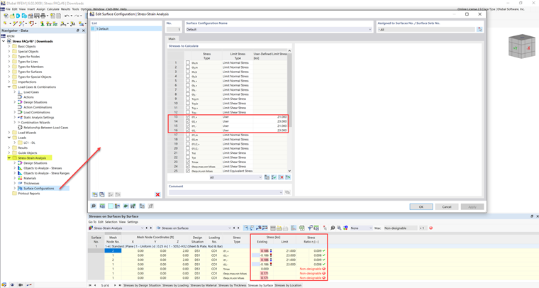
Some materials have multiple limit stress limits for compression, tension, and so on. For these materials, the limiting stress must be input manually by the user.

The limit stress values are listed under the Material Values tab.

These values can be added in the Member/Surface Configurations under the User limit stress type.


Author

Cisca is responsible for customer training, technical support, and continued program development for the North American market.



;