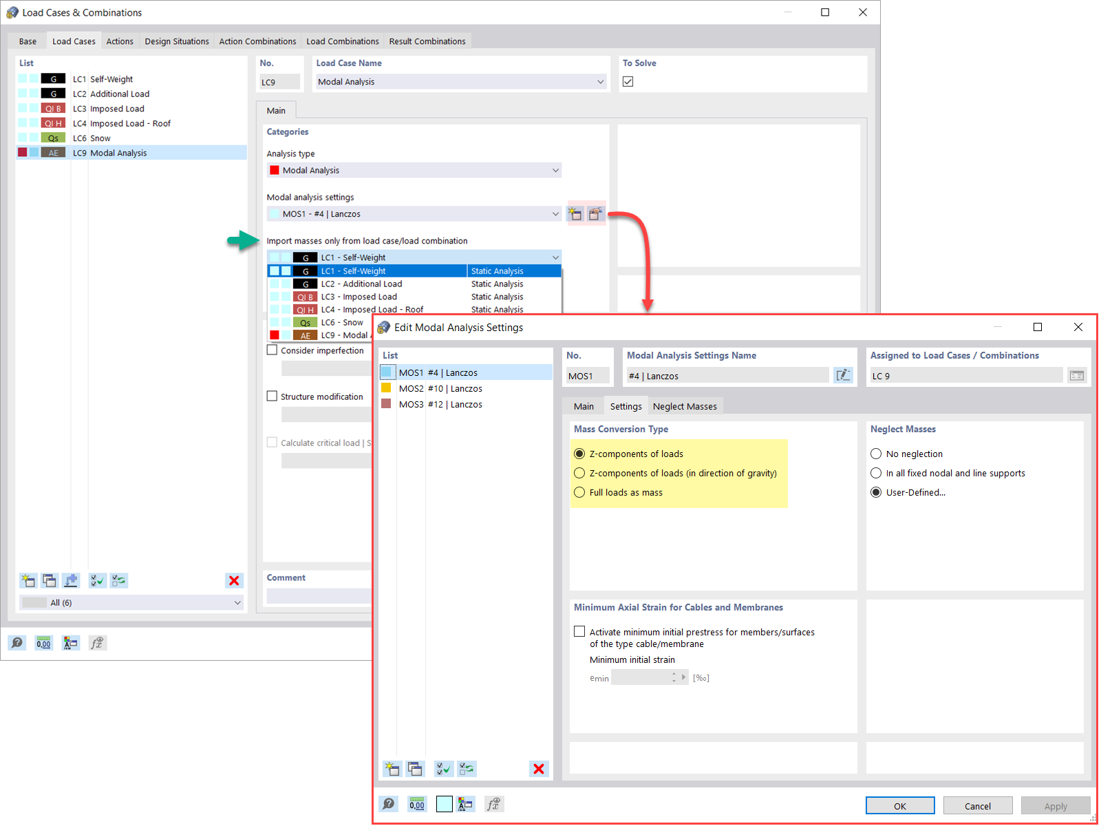
Modal Analysis of Masses from Load Case
Load Case Classification & Combination Wizard
Modal Analysis of Masses from Load Combination
New Nodal Load – Load Type Mass
Neglecting Masses in RFEM 6 / RSTAB 9
  • 3D Viewer
  • 3D Viewer | Babylon
  • Virtual Reality
Modal Analysis with Initial State
  • 3D Viewer
  • 3D Viewer | Babylon
  • Virtual Reality
Imperfections Applicable in Modal Analysis
Adjusting Material Stiffness
Structure Modification for Modal Analysis
  • 3D Viewer
  • 3D Viewer | Babylon
  • Virtual Reality
Methods for Determining Number of Mode Shapes
Modal Analysis Results in Graphical and Tabular Form
  • 3D Viewer
  • 3D Viewer | Babylon
  • Virtual Reality
Graphical Display of Masses in Mesh Points
  • 3D Viewer
  • 3D Viewer | Babylon
  • Virtual Reality
Standardization of Mode Shapes
  • 3D Viewer
  • 3D Viewer | Babylon
  • Virtual Reality
Modal Analysis of Masses from Load Case
Load Case Classification & Combination Wizard
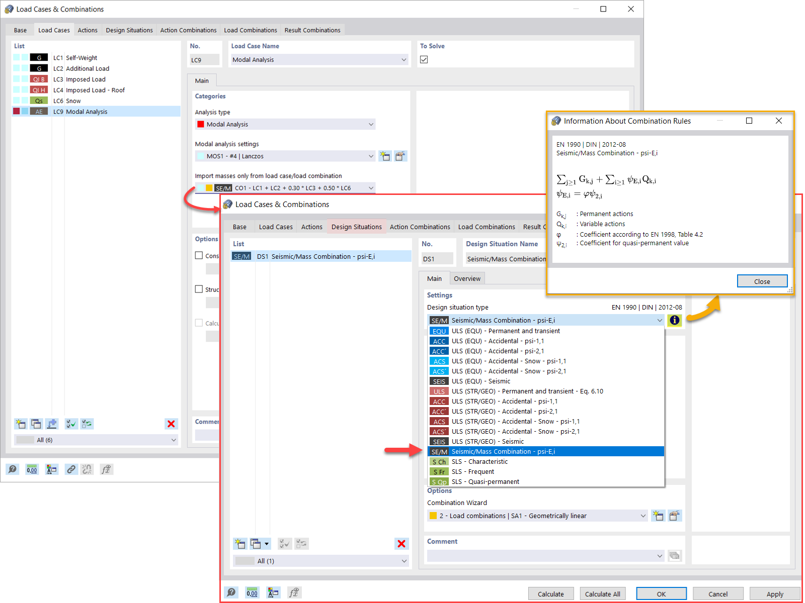
Modal Analysis of Masses from Load Combination
New Nodal Load – Load Type Mass
Neglecting Masses in RFEM 6 / RSTAB 9
Modal Analysis with Initial State
Imperfections Applicable in Modal Analysis
Adjusting Material Stiffness
Structure Modification for Modal Analysis
Methods for Determining Number of Mode Shapes
Modal Analysis Results in Graphical and Tabular Form
Graphical Display of Masses in Mesh Points
Standardization of Mode Shapes
2022-04-28
031338
  • RFEM 6
  • Modal Analysis for RFEM 6
  • Modal Analysis for RSTAB 9
    • Dynamic and Seismic Analysis

Modal Analysis of Masses from Load Case

  • Modal Analysis
  • Load case
  • Masses
Used in
  • Modal Analysis | Importing Masses
Share
2022-05-04
031496
  • RFEM 6
  • Dynamic and Seismic Analysis
  • Eurocode 0
    • Eurocode 8
Load Case Classification & Combination Wizard
Used in
  • Modal Analysis | Importing Masses
Share
2022-04-28
031340
  • RFEM 6
  • Modal Analysis for RFEM 6
  • Modal Analysis for RSTAB 9
    • Dynamic and Seismic Analysis
Modal Analysis of Masses from Load Combination
Used in
  • Modal Analysis | Importing Masses
Share
2024-05-30
031341
  • RFEM 6
  • Modal Analysis for RFEM 6
  • Modal Analysis for RSTAB 9
    • Dynamic and Seismic Analysis
New Nodal Load – Load Type Mass
Used in
  • Modal Analysis | Adding Masses
Share
2022-04-28
031342
  • RFEM 6
  • Modal Analysis for RFEM 6
  • Modal Analysis for RSTAB 9
    • Dynamic and Seismic Analysis
Neglecting Masses in RFEM 6 / RSTAB 9
Used in
  • Modal Analysis | Neglecting Masses
3D Model
More About 3D Model
  • Concrete Structure
Specifications
Number of Nodes 8
Number of Lines 12
Number of Members 4
Number of Surfaces 2
Number of Solids 0
Number of Load Cases 3
Number of Load Combinations 0
Number of Result Combinations 0
Total Weight 32.400 tons
Dimensions (Metric) 4,000 x 4,000 x 6,000 m
Dimensions (Imperial) 13.12 x 13.12 x 19.69 feet
Share
2022-04-28
031343
  • RFEM 6
  • Modal Analysis for RFEM 6
  • Modal Analysis for RSTAB 9
    • Steel Structures
    • Dynamic and Seismic Analysis
Modal Analysis with Initial State
  • Modal Analysis
  • Initial state
Used in
  • Modal Analysis | Importing Initial States
3D Model
More About 3D Model
  • Steel Structure with Tension Members
Specifications
Number of Nodes 8
Number of Lines 15
Number of Members 15
Number of Surfaces 0
Number of Solids 0
Number of Load Cases 8
Number of Load Combinations 0
Number of Result Combinations 0
Total Weight 3.386 tons
Dimensions (Metric) 5.000 x 11.400 x 0.000 m
Dimensions (Imperial) 16.4 x 37.4 x 0 feet
Share
2024-05-30
031344
  • RFEM 6
  • Modal Analysis for RFEM 6
  • Modal Analysis for RSTAB 9
    • Dynamic and Seismic Analysis
Imperfections Applicable in Modal Analysis
Used in
  • Modal Analysis | Considering Imperfections
Share
2022-04-28
031345
  • RFEM 6
  • Modal Analysis for RFEM 6
  • Modal Analysis for RSTAB 9
    • Dynamic and Seismic Analysis
Material Stiffness, Modal Analysis
Adjusting Material Stiffness

Used in
  • Modal Analysis | Structure Modifications
Share
2024-05-30
031346
  • RFEM 6
  • Modal Analysis for RFEM 6
  • Modal Analysis for RSTAB 9
    • Dynamic and Seismic Analysis
Structure Modification for Modal Analysis
Used in
  • Modal Analysis | Structure Modifications
3D Model
More About 3D Model
  • Concrete Structure
Specifications
Number of Nodes 8
Number of Lines 8
Number of Members 4
Number of Surfaces 1
Number of Solids 0
Number of Load Cases 2
Number of Load Combinations 0
Number of Result Combinations 0
Total Weight 18.000 tons
Dimensions (Metric) 4,000 x 4,000 x 6,000 m
Dimensions (Imperial) 13.12 x 13.12 x 19.69 feet
Share
2024-05-30
031347
  • RFEM 6
  • Modal Analysis for RFEM 6
  • Modal Analysis for RSTAB 9
    • Dynamic and Seismic Analysis
Methods for Determining Number of Mode Shapes
Used in
  • Modal Analysis | Methods for Determining Number of Mode Shapes
Share
2022-04-28
031348
  • RFEM 6
  • Modal Analysis for RFEM 6
  • Modal Analysis for RSTAB 9
    • Dynamic and Seismic Analysis
Modal Analysis Results in Graphical and Tabular Form
Used in
  • Modal Analysis | Results of Eigenvalues, Angular Frequencies, Natural Frequencies, Natural Periods, Modal Masses, Effective Modal Masses, Modal Mass Factors, and Participation Factors
3D Model
More About 3D Model
  • Multi-Story Reinforced Concrete Building
Specifications
Number of Nodes 258
Number of Lines 281
Number of Members 121
Number of Surfaces 53
Number of Solids 0
Number of Load Cases 7
Number of Load Combinations 1
Number of Result Combinations 2
Total Weight 2733.234 tons
Dimensions (Metric) 21.000 x 28.000 x 26.000 m
Dimensions (Imperial) 68.9 x 91.86 x 85.3 feet
Share
2022-04-28
031349
  • RFEM 6
  • Modal Analysis for RFEM 6
  • Modal Analysis for RSTAB 9
    • Dynamic and Seismic Analysis
Graphical Display of Masses in Mesh Points
Used in
  • Modal Analysis | Determination of Masses in Nodes or FE Mesh Points
3D Model
More About 3D Model
  • Concrete Structure
Specifications
Number of Nodes 8
Number of Lines 12
Number of Members 4
Number of Surfaces 2
Number of Solids 0
Number of Load Cases 3
Number of Load Combinations 0
Number of Result Combinations 0
Total Weight 32.400 tons
Dimensions (Metric) 4,000 x 4,000 x 6,000 m
Dimensions (Imperial) 13.12 x 13.12 x 19.69 feet
Share
2022-04-28
031350
  • RFEM 6
  • Modal Analysis for RFEM 6
  • Dynamic and Seismic Analysis
Standardization of Mode Shapes
Used in
  • Modal Analysis | Visualization and Standardization of Mode Shapes
3D Model
More About 3D Model
  • Concrete Structure
Specifications
Number of Nodes 8
Number of Lines 12
Number of Members 4
Number of Surfaces 2
Number of Solids 0
Number of Load Cases 3
Number of Load Combinations 0
Number of Result Combinations 0
Total Weight 32.400 tons
Dimensions (Metric) 4,000 x 4,000 x 6,000 m
Dimensions (Imperial) 13.12 x 13.12 x 19.69 feet
Share