FAQ 005294 | How do I include the overstrength factor(s), Ωo in the ASCE 7 load combinations?
FAQ 005294 | How do I include the overstrength factor(s), Ωo in the ASCE 7 load combinations?
2022-08-02
033444
  • RFEM 6
  • Steel Design for RFEM 6
  • Steel Structures
    • Buildings
    • Structural Analysis & Design
    • Dynamic and Seismic Analysis
    • ANSI/AISC 360
    • ASCE 7

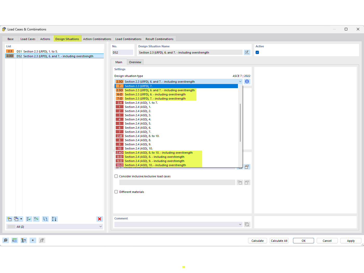
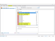
Overstrength Design Situations

FAQ 005294 | How do I include the overstrength factor(s), Ωo in the ASCE 7 load combinations?

Used in
  • Overstrength Factors
Share