FAQ 005299 | How do I apply the ASCE 7 Orthogonal Directional Combination procedure (100% + 30% rule) to my seismic load in a static analysis?
FAQ 005299 | How do I apply the ASCE 7 Orthogonal Directional Combination procedure (100% + 30% rule) to my seismic load in a static analysis?
2022-08-08
033529
  • RFEM 6
  • Concrete Structures
  • Steel Structures
    • Structural Analysis & Design
    • ASCE 7

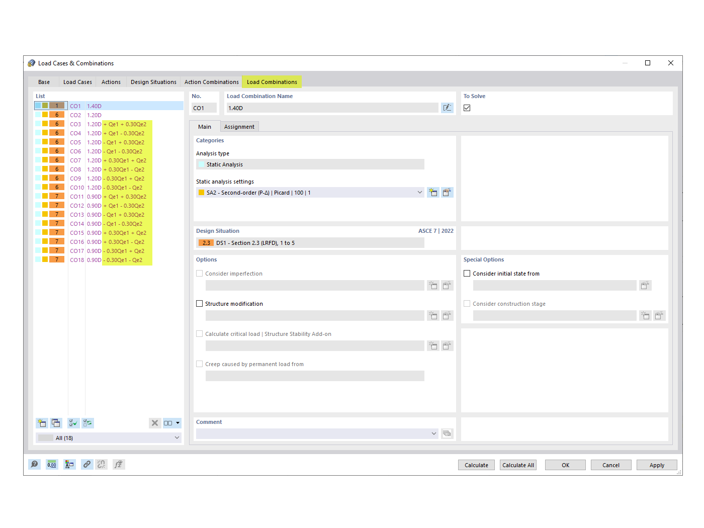
Generated COs with Orthogonal Combination Factor

FAQ 005299 | How do I apply the ASCE 7 Orthogonal Directional Combination procedure (100% + 30% rule) to my seismic load in a static analysis?

Used in
  • ASCE 7 Orthogonal Directional Combination Procedure
Share