3689x
005299
2022-08-08

ASCE 7 Orthogonal Directional Combination Procedure

How do I apply the ASCE 7 Orthogonal Directional Combination procedure (100% + 30% rule) to my seismic load?


Answer:

1) The default orthogonal combination factor is set to 0.3 (30%). This value can be changed by going to Edit Parameters of Edition in the Load Cases & Combinations (Image 01).

2) Under the Load Cases tab, create the seismic load cases in the X and Y directions with Qe as the Action Category. Activate the 'Additional Settings | Consider X and Y independently' option.

Under the Additional Settings tab, activate "Direction X" option for the "Seismic X" load case. For the "Seismic Y" load case, activate "Direction Y".
After doing so, activate the 'Consider load case for orthogonal combination' option. The orthogonal direction from the drop-down menu is automatically selected for both LCs (Image 02). The Load Combinations generated according to the ASCE 7 will include all variations of the 100/30 rule.

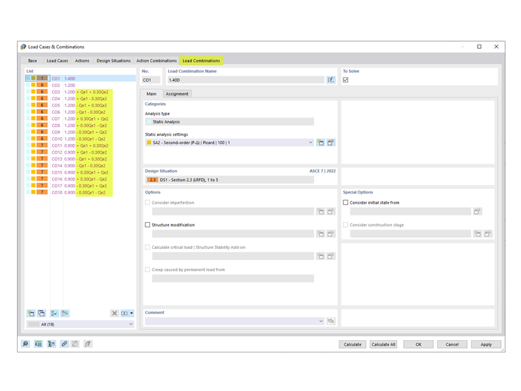
3) The generated COs including the orthogonal combination factor are listed in the Load Combinations tab (Image 03).


Author

Cisca is responsible for customer training, technical support, and continued program development for the North American market.



;