FAQ 005301 | How do I consider the strength of a weld-affected zone for aluminum?
FAQ 005301 | How do I consider the strength of a weld-affected zone for aluminum?
2022-08-23
033731
  • RFEM 6
  • Aluminum Design for RFEM 6
  • Aluminum Design for RSTAB 9
    • Stairway Structures
    • Towers and Masts
    • Structural Analysis & Design
    • ADM

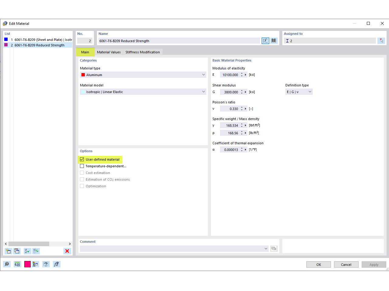
User-Defined Material

FAQ 005301 | How do I consider the strength of a weld-affected zone for aluminum?

  • Aluminum connection
  • Weld
  • Weld strength
  • Weld-affected zone
  • User-defined material
Used in
  • Strength of Weld-Affected Zone for Aluminum
Share