1369x
005301
2022-08-23

Strength of Weld-Affected Zone for Aluminum

How do I consider the strength of weld-affected zone for aluminum?


Answer:

The weld-affected zone strengths listed in the Material Values are currently not being considered by the program. The weld design is being developed and will be considered in the future.

Below are the steps to consider the reduced strengths:

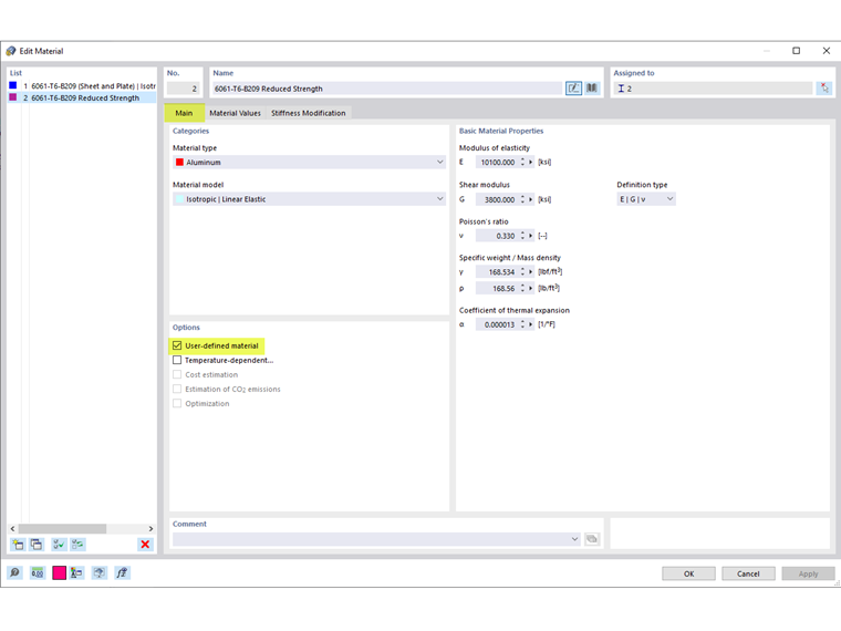
  1. Activate the User-defined material option (Image 01).
  2. In the Material Values tab, re-enter the weld-affected zones strengths in the standard strengths (Image 02).
  3. To consider the weld-affected zone strengths only at the end of the members, divide the member into smaller segments and assign the applicable materials (Image 03).
  4. To keep the divided members as one continuous member, select all the members and right-click to Create Member Set (Image 04).

Author

Cisca is responsible for customer training, technical support, and continued program development for the North American market.



;