KB 001761 | …
KB 001761 | …
2024-04-30
034237

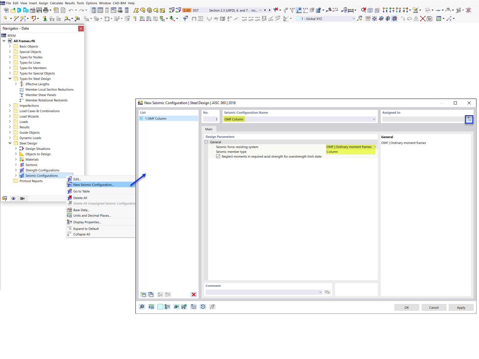
Creating New Seismic Configuration

KB 001761 | …

Used in
  • AISC 341 Seismic Design in RFEM 6
Share