FAQ 005315 | I do not see the seismic load cases in my generated ASCE 7 load combinations (COs). How do I add them?
FAQ 005315 | I do not see the seismic load cases in my generated ASCE 7 load combinations (COs). How do I add them?
2022-09-23
034297
  • RFEM 6
  • Concrete Structures
  • Steel Structures
    • Structural Analysis & Design
    • ASCE 7

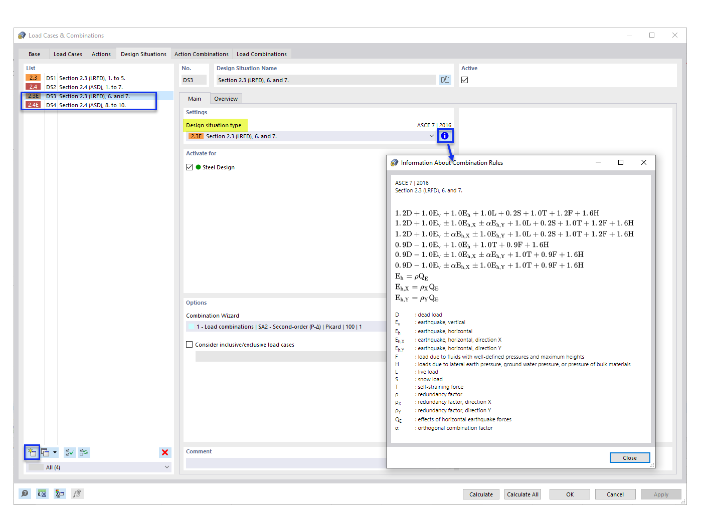
Adding Seismic Design Situations

FAQ 005315 | I do not see the seismic load cases in my generated ASCE 7 load combinations (COs). How do I add them?

  • ASCE 7 Load Combination
  • Load Combination
  • Seismic Load
  • Design Situation
Used in
  • ASCE 7 Seismic Load Combinations
Share